GPT95 est une extension VSCode axée sur la productivité qui utilise des outils alimentés par l'IA pour la génération de code, la refactorisation, le débogage, l'explication et la documentation. Il présente une interface inspirée de Windows95 et est disponible en version d'essai gratuite, avec des plans payants mensuels et annuels.
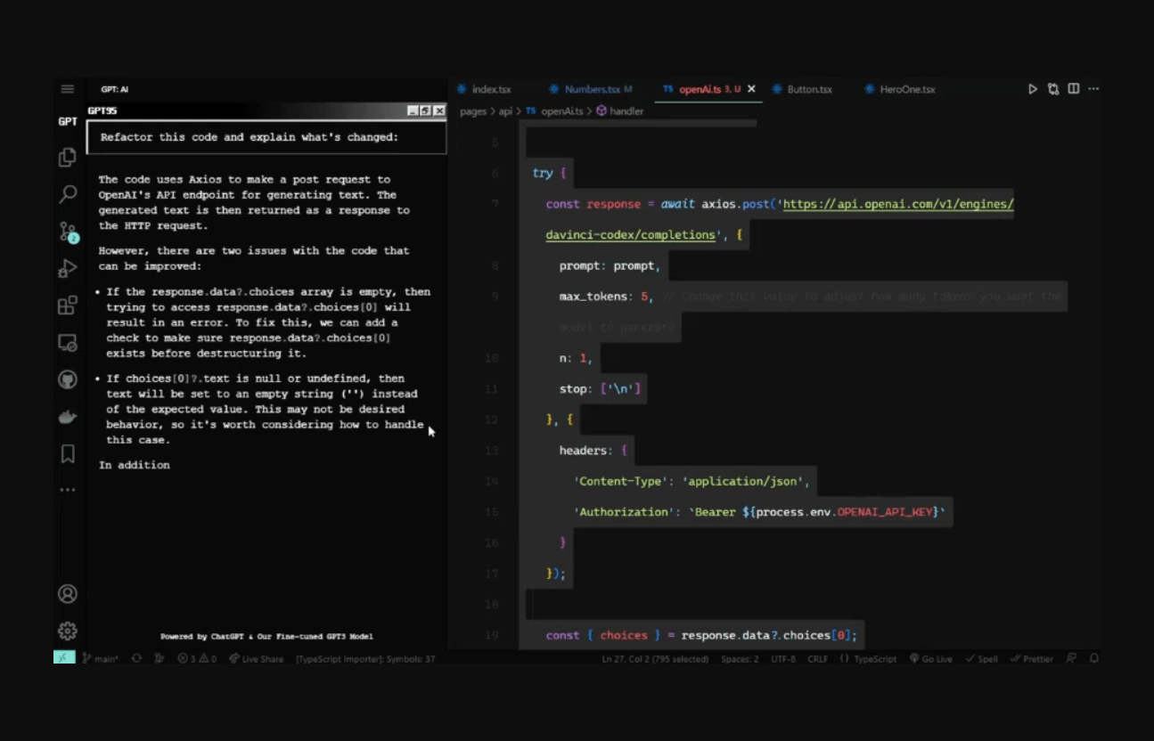
GPT95 est une extension innovante pour VSCode conçue pour aider les développeurs à générer du code plus efficacement à l'aide d'outils puissants pilotés par l'IA. Cette extension dispose d'une interface utilisateur élégante inspirée de Windows95 qui évoque la nostalgie des développeurs tout en suivant les dernières avancées technologiques. Avec des fonctionnalités telles que la génération de code, la refactorisation, le débogage, l'explication et la documentation, GPT95 est une solution tout-en-un pour les développeurs cherchant à gagner du temps et produire un code de haute qualité. GPT95 utilise une intelligence artificielle de pointe pour proposer des solutions aux développeurs tout en veillant à ce que les risques liés à l'IA soient correctement pris en compte. L'outil génère du code sur la base d'entrées en langage naturel, une fonctionnalité conçue pour améliorer l'expérience de génération de code pour les développeurs, en leur donnant la flexibilité de travailler de la manière qui leur convient. GPT95 travaille de manière proactive pour répondre aux risques spécifiques à l'IA, tels que les biais algorithmiques et les préoccupations liées à la vie privée, ce qui en fait un outil fiable et sécurisé pour les développeurs.
IA APP - Fiche Technique
Description
GPT95 est une extension innovante pour VSCode conçue pour aider les développeurs à générer du code plus efficacement à l'aide d'outils puissants pilotés par l'IA. Cette extension dispose d'une interface utilisateur élégante inspirée de Windows95 qui évoque la nostalgie des développeurs tout en suivant les dernières avancées technologiques. Avec des fonctionnalités telles que la génération de code, la refactorisation, le débogage, l'explication et la documentation, GPT95 est une solution tout-en-un pour les développeurs cherchant à gagner du temps et produire un code de haute qualité. GPT95 utilise une intelligence artificielle de pointe pour proposer des solutions aux développeurs tout en veillant à ce que les risques liés à l'IA soient correctement pris en compte. L'outil génère du code sur la base d'entrées en langage naturel, une fonctionnalité conçue pour améliorer l'expérience de génération de code pour les développeurs, en leur donnant la flexibilité de travailler de la manière qui leur convient. GPT95 travaille de manière proactive pour répondre aux risques spécifiques à l'IA, tels que les biais algorithmiques et les préoccupations liées à la vie privée, ce qui en fait un outil fiable et sécurisé pour les développeurs.